🏆 2023 서울 우먼테크 해커톤 최우수상(2등)
2023 서울우먼해커톤 안전한 도시 1팀 두데이 서버 레포지토리입니다.
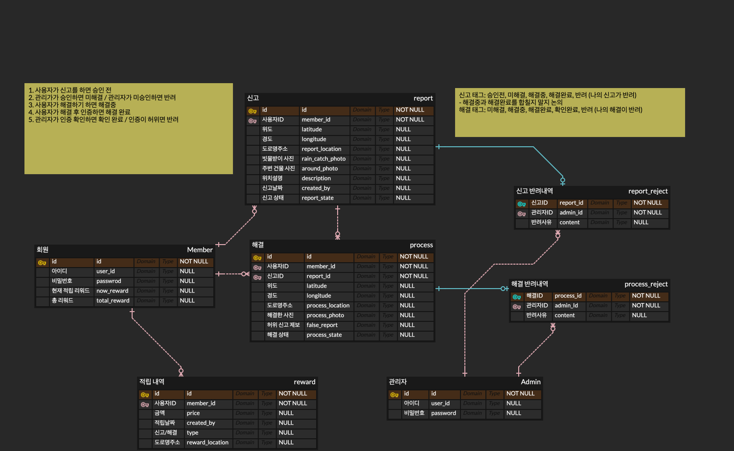
DoDay : 리워드 기반 시민 참여형 빗물받이 신고 서비스
![]() 박지영 |
![]() 이나연 |
- 신고하기: 현재 위치를 지도에서 선택, 빗물받이와 주변 건물 이미지 첨부, 위치 설명 작성
- 신고 목록: 해결이 필요한 신고 목록
- 신고 상세보기
- 해결하기: 직접 해결하고 싶은 신고 상세보기에서 해결하기 신청
- 보고하기: 해결을 완료하고 사진을 첨부하거나 허위 신고 보고
- 회원가입
- 로그인
- 마이페이지
- 나의 신고 목록
- 나의 해결 목록
- 리워드 내역
- 리워드 전환하기
- 신고 목록
- 신고 상세보기
- 신고 승인 및 반려
- 해결 목록
- 해결 상세보기
- 해결 승인 및 반려
- 2023-07-17 ~ 2023-08-06







