Java workflow engine with Eclipse-based development environment.
The advantages of Workflows are as follows:
-
Neuro4j Workflow has layered architecture.
-
It will be much easier to organize, read and support your code.
-
Reusable business code, no need for duplication.
-
Module Development
-
Easy to integrate with different technologies.
-
Dependency Injection. Developer can use Google Guice library or Spring framework to initialize code.
-
Open source.
This is HelloWorld example how to use Neuro4j Flows.
Flow file org\neuro4j\example\HelloWorld.n4j:
HelloWorld.java
Following code execute flow:
Online documentation how to create first application based on flow available at (http://neuro4j.org/articles/tutorial_hello_world)
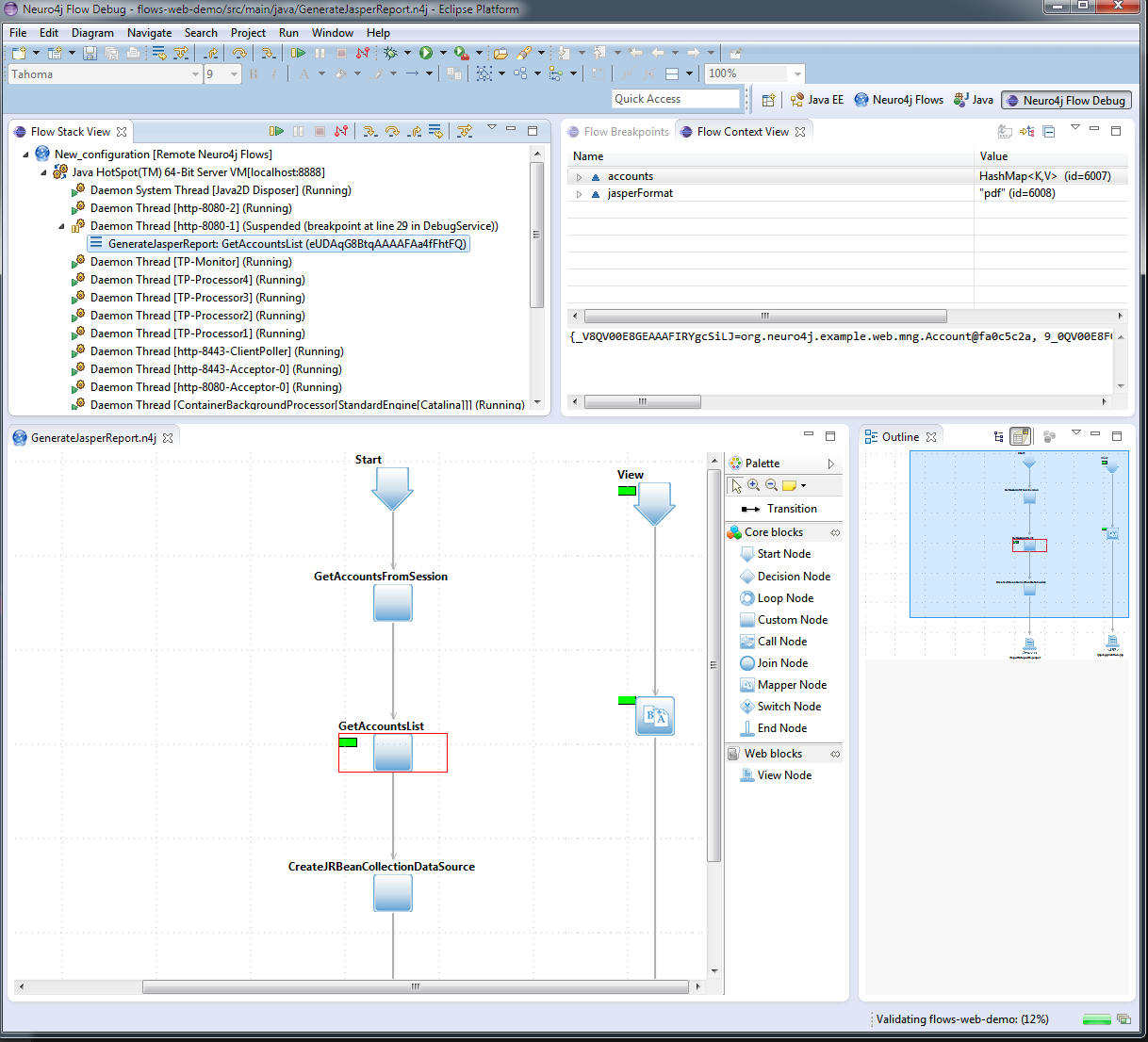
Neuro4j Studio provides plugin which allows to debug flow in visual editor.
More information about debug plugin avaliable at http://neuro4j.org/docs/wf/flowdebugtool




